「大約七年前,我和不少香港投資者一樣,看好越南的經濟潛力,決定入手一套樓花。但隨著投資策略調整,我最近決定將它出售,轉投更有潛力的地區。
最大的問題來了:我的房產仍未有「粉紅本」(Pink Book,即房產證)。
在越南,這種情況相當普遍。由於申請粉紅本耗時費力,且不會顯著提高房價,所以透過「SPA 合約轉讓」(SPA Transfer) 進行交易,成為外國業主最常見且高效的轉售方式。
網上關於 SPA 轉讓的理論文章不少,但為了讓大家更清晰地掌握實際操作,我會用我的親身實戰經驗,Step-by-step 拆解整個流程。從尋找經紀、定價策略,到避開文件認證的「伏位」,甚至在公證處簽那 100 個大名的細節,毫無保留地分享給大家。」
第一章:心態與準備——越南賣樓的「江湖規矩」
在開始跑流程之前,首先要解決兩個最現實的問題:去邊搵經紀?定幾多錢?這裡的玩法跟香港完全不同。
1. 搵經紀:唔駛去 28hse,等佢自已送上門
在香港賣樓,你會主動找地產鋪和在 28hse 等中介平台放售。但在越南,你不需要主動出擊。因為越南是完全沒有私隱的。
從你當年買樓落訂的那一刻起,發展商的 Client List 早就流出市面。你回想一下,是不是經常收到越南經紀的 WhatsApp 或 Zalo 訊息?


「資料外洩」是常態,這些曾主動找你的經紀,手上有現成客源,找他們效率最高。
2. 定價策略:告別銀行估價,信自己個 Excel
越南是發展中國家,沒有銀行網上估價,也沒有政府的透明成交紀錄。我們只能靠自己做功課:
- Batdongsan.com.vn:越南最大地產網,可以參考,但水份極高,不能盡信。有時經紀為了吸客會報低價,或者業主亂開高價。
- Facebook Group:搜尋你自己樓盤名的群組,入面的討論比較真實,但也只是「大約」數字。
我的 Benchmark 法:問 3-4 個經紀攞報價,算出一個平均價,然後 +10% 作為你的開價(Asking Price)。原因是越南買家習慣「傾價」(講價),這 10% 就是你的談判籌碼。如果你層樓有收租,記得問埋你個出租經紀識唔識做二手買賣,佢最熟你層樓,報價通常最準。

3. 談判關鍵:記住要傾「實收價」
在越南,我們通常不談「成交價」,而是談「實收價」(Net to Owner)。這是一個「全包宴」的概念。經紀會報一個保證你落袋的數字,剩下的經紀費、2% 個人所得稅、公證費、跑腿費,全部由經紀在差價中搞定。
4. 收訂金 (Deposit):咪貪多,小心「賠雙」
當價錢、交收日期都傾好,就可以叫對方落訂鎖定交易。同香港一樣,一旦收了訂,如果你因為任何原因(例如文件搞唔掂、另一半突然唔肯簽名)而無法成交,你是要賠償雙倍訂金給買家的。
我的實戰經驗:大約「全包價」的 5% 做訂金。金額足以證明買家誠意,萬一我自己這邊文件出錯,賠償金額也在可控範圍。記住,訂金是用來鎖定買家,唔係用來賭身家。

真金白銀入賬,交易正式開始。
第二章:文件準備——身在香港要做的事(最繁瑣一步!)
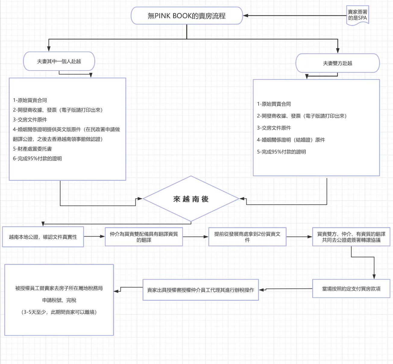
確認好買家,正式進入流程。因為我屬於「個人名義買樓,已婚,二人飛越南」的情況,文件準備是最繁瑣的。
如果你係單身未結過婚,流程簡單很多。但如果你係已婚人士,這裡有一個超級需要注意的位置,請一定要注意:
在越南的法律和公證實務下,無論你當初買樓是用一個人名義(亦無論當時係未婚定已婚),抑或是夫妻聯名,房產往往都會被視為或是需要處理成「共同財產」。
簡單來講:只要你現在結咗婚,賣樓時你另一半一定要參與(簽名同意賣出),無得避。所以,請按以下流程做準備。

關鍵文件 Check List:
- 原始買賣合約 (SPA):必須是正本。
- 付款證明 (95% 門檻):要有開發商的收據,證明你已付 95% 樓款。萬一你不見了收據,不用驚慌。未有 Pink Book 的轉讓本質上是「發展商內部轉名」,發展商有紀錄。只要你個經紀係正常有同發展商合作過,佢會有方法幫你搞掂。
- 婚姻關係證明:因為另一半必須到場簽字(或授權),你們的關係必須被越南官方承認。結婚證是政府文件,不需要去民政宣誓,只需在香港完成「2部曲」:(1)高等法院加簽 (Apostille):帶著結婚證正本去金鐘高等法院(費用約 $125);(2)越南領事館認證:帶著加簽後的文件去灣仔領事館($800/頁 – 5個工作天;$1,200/頁 – 30-60分鐘)。
- 其他文件:越南當地會弄得妥,不用太擔心。

分支劇情:另一半唔得閒飛?要再煩啲
上面講的是最理想情況。但如果另一半走不開,只有你一個人飛,你需要一份「財產處置委託書」。
注意:這份文件理論上比結婚證更難搞!因為它是私人文件(不是政府發的),所以不能直接去高院,要過三關:
- 民政事務處宣誓(監誓員見證是你本人簽署)
- 高等法院加簽(認證監誓員簽名)
- 越南領事館認證(最後確認)
我的真心話:不如當去個快閃旅行?除非另一半真的身不由己,否則我強烈建議兩個人一齊飛。做那份委託書的流程,分分鐘搞你一日,手續費都要幾千蚊。其實成本同買多張 Round Trip 機票差唔多。既然酒店都係訂同一間房,不如當去個快閃旅行,食碗 Pho 簽個名,應該開心過在香港周圍走。
第三章:飛往越南——公證、簽約與授權
準備好文件,飛到越南。這次行程的重點不在「交樓」,而在「公證處 (Phòng Công Chứng)」。
1. 概念糾正:公證處 = 越南版律師樓
好多香港人會問:「無律師參與安唔安全?」其實在越南,公證處 (Notary Office) 的角色就等於香港的律師樓。他們負責核實身份、見證簽約、審查文件合法性。所以,公證員就是這場交易的法律把關人。

2. 公證現場:簽名簽到手軟
當日出席的有:買賣雙方、經紀、翻譯員(必須有資質),還有最重要的——發展商人員(SPA 轉讓必須在場確認)。
- 不用擔心流程:叫經紀準備就可以,正路佢會包辦哂。你當日無咩特別任務,就係負責瘋狂簽名。
- 心理準備:你預計要簽 100 個名左右(大簽+簡簽),簽到你懷疑人生。整個流程預留 3-4 個鐘是基本的。


3. 交收真相:即場「一手交錢」
這點跟香港最大分別!越南買樓無將錢入律師樓託管這回事,全部都是即場交收 (Settlement)。
- 現金戰士:公證行有時會見到一堆人拎住成袋現金,在現場不斷數錢。
- 銀行轉賬 (Bank Transfer):這是我們採用的方式,安全快捷。
我的操作:買家即場轉賬 → 我確認 App 收到錢 → 我動筆簽最後一份文件。絕對唔好倒轉次序。
4. 授權 (Ủy Quyền) 的藝術
這是海外賣家必須懂的一步!因為交稅和過戶需要幾天,我不可能留在那裡等。我在公證處簽了一份授權書,授權給經紀公司的職員,代我處理繳稅。翻譯員會確保我知道簽緊咩。
第四章:完稅與收尾
錢已經收了,人也回了香港,剩下的就是完稅的工作。在越南房產交易中,最關鍵的 Last Mile 就是拿到已蓋章的稅務繳款書 (Giấy nộp tiền vào ngân sách nhà nước)。

1. 完稅的法律意義
收到這份由銀行蓋上「已收錢 (ĐÃ THU TIỀN)」紅章的繳款書,才算正式完成稅務責任。這份文件會詳細列出你的個人資料、房產地址以及按成交價 2% 計算的個人所得稅金額。如果沒有這份證明,以後稅局會找你麻煩。
2. 資金回籠的「鑰匙」
對於香港投資者來說,完稅證明不僅是為了守法,更是將資金匯回香港的必備文件。如果你需要將售樓所得的越南盾兌換成外幣並匯出境外,越南銀行會嚴格要求你提供這份已蓋章的繳款書,證明資金來源合法且已完稅。
附錄一:越南賣樓費用總覽表
為方便大家預算,以下整理了整個賣樓過程涉及的主要費用:
| 費用項目 | 大約金額 | 備註 |
|---|---|---|
| 個人所得稅 | 成交價 × 2% | 越南法例規定,賣方需繳納。通常在「實收價」談判中由經紀從差價中扣除代繳。 |
| 高等法院 Apostille | HKD $125 | 適用於結婚證或委託書加簽。 |
| 越南領事館認證 | HKD $800–$1,200 / 頁 | 視乎辦理速度(5個工作天或即日)。 |
| 財產處置委託書 | HKD 數千 | 僅限另一半無法親身飛越南時需要,涉及民政處宣誓及律師費。 |
| 公證費 | 視乎成交價,通常數百至數千港元 | 通常在「實收價」談判中由經紀包辦。 |
| 經紀佣金 | 1%–2% | 視乎協議,通常在「實收價」談判中已包含。 |
附錄二:常見問題 FAQ
Q1:無粉紅本(Pink Book)真的可以賣樓嗎?
絕對可以。在越南,只要你持有發展商發出的買賣合約正本(SPA),並已繳付 95% 樓款,就可以透過「SPA 合約轉讓」形式出售。這是外國投資者最常用的轉售方式,整個過程在越南政府認可的公證處進行,具有完整法律效力。
Q2:SPA 轉讓安全嗎?
安全。整個過程必須在越南政府認可的公證處(Notary Office)進行,並有發展商代表在場確認。公證員會核實所有文件及雙方身份,具有法律效力。
Q3:外國人賣越南樓要交幾多稅?
賣方需要繳納相當於物業成交價 2% 的個人所得稅(Personal Income Tax)。這筆稅款通常在「實收價」談判中由經紀代為處理,從差價中扣除。
Q4:賣樓收到的越南盾,可以匯回香港嗎?
可以。只要你持有合法的 SPA 轉讓文件,以及銀行蓋章的「稅務繳款書」證明已完稅,就可以透過越南的銀行將資金兌換成外幣並匯出境外。這份繳款書是資金回港的關鍵文件,務必確保取得。
總結
回顧這次 SPA 轉讓的整個流程,要順利完成越南房產的售後套現,關鍵在於以下四點:
- 善用資訊渠道:不必排斥主動聯繫的經紀,他們往往掌握最即時的市場客源。同時應諮詢負責該單位租務的中介,他們對單位的狀況與市場價值最為瞭解。
- 確立「實收價」概念:談判時應以「實收金額 (Net to Owner)」為基準,將複雜的個人所得稅、中介費及各類雜項交由經紀統一處理,確保個人利潤目標明確。
- 簡化文件程序:建議夫妻雙方共同前往越南簽署文件。這不僅能避免在香港進行繁瑣且昂貴的法律加簽手續,亦能將此行程視為一次短暫的商務旅行。
- 確保資金安全:務必落實「即場收齊款項」後再簽署最後一份法律文件。最後,必須確認取得經蓋章核實的繳款書,以確保資金回港的合規性。
Join The Discussion